XZZ Schematics
Download XZZ Schematics
Download New V5.0.3
Get a free 3-day trial! Download the installer and register to start using it now!
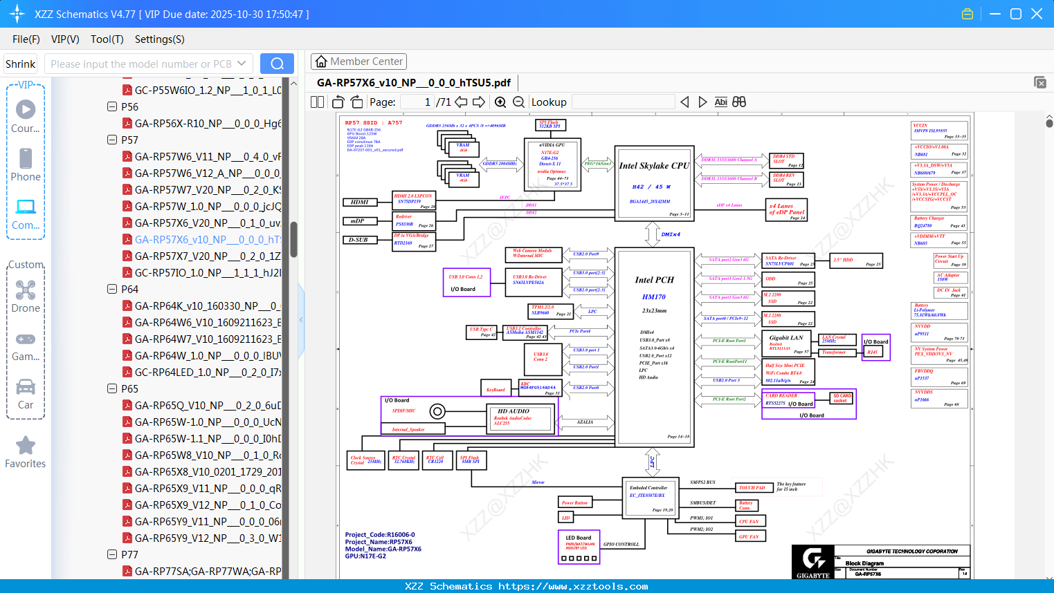
Laptop Gigabyte GA-RP57X6_v10_NP_0_0_0_hTSU5
Laptop Gigabyte GA-RP65Q9-1.0_7_0_7_1MEiQ
Laptop Gigabyte GA-R2556W-R108_0_8
Laptop Gigabyte GA-RP55W6_V11_NP_0_0_0_sNB5Y
Laptop Gigabyte GA-RP34K5_1.0_NP_0_1_0_UMABi
Laptop Gigabyte GA-R1187_R10a_NP_0_1_0_kP64S
Laptop Gigabyte GA-RP57X6_V20_NP_0_1_0_uvAZb
Laptop Gigabyte GA-RP34K7-GA-RP34G7-R106_0_6
Laptop Gigabyte GA-RP55R7_V12_NP_0_6_0_oV11b
Laptop Gigabyte GA-RX9S_V11_NP_0_9_0_j96x3
Laptop Gigabyte GA-RX7W5-R10_5_0_5_LYjnt
Reply list
Interested in Becoming a Local Reseller
our software has passed Windows security certification,If some other security software misreports, please add to trust or temporarily close it.


