XZZ Schematics
Download XZZ Schematics
Download New V5.0.6
Get a free 3-day trial! Download the installer and register to start using it now!
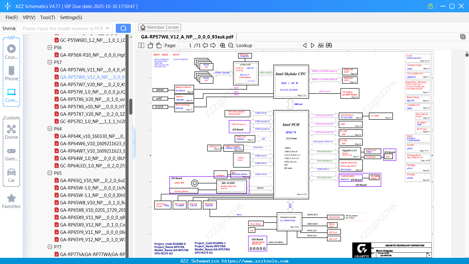
Laptop Gigabyte GA-RP57W6_V12_A_NP_0_0_0_93suk
Laptop Gigabyte UW2 RTC(BT1)_0_0_0_mVWsA
Laptop Gigabyte GA-RX5Q7_1.0_GTX1080_NP_0_0_0_CaZNQ
Laptop Gigabyte GA-RP35W4-R103_0_3
Laptop Gigabyte GA-RP55G5-R11_0_0_0_WZjTi
Laptop Gigabyte GA-R1756S_V1.1_NP_0_0_0_Yu01X
Laptop Gigabyte GA-RX5X8_V10_GTX1070_NP_0_0_0_hIdoH
Laptop Gigabyte Q2005_ESM线路图_1_0_1_8jbjn
Laptop Gigabyte UW2 CHARGER_0_0_0_zpNYp
Laptop Gigabyte GA-RX7W5_1.0_NP_0_0_0_1N8Lm
Laptop Gigabyte GA-R3456G_1.3_NP_0_0_0_5IExL
Reply list
Interested in Becoming a Local Reseller
our software has passed Windows security certification,If some other security software misreports, please add to trust or temporarily close it.


