XZZ Schematics
Download XZZ Schematics
Download New V5.0.6
Get a free 3-day trial! Download the installer and register to start using it now!
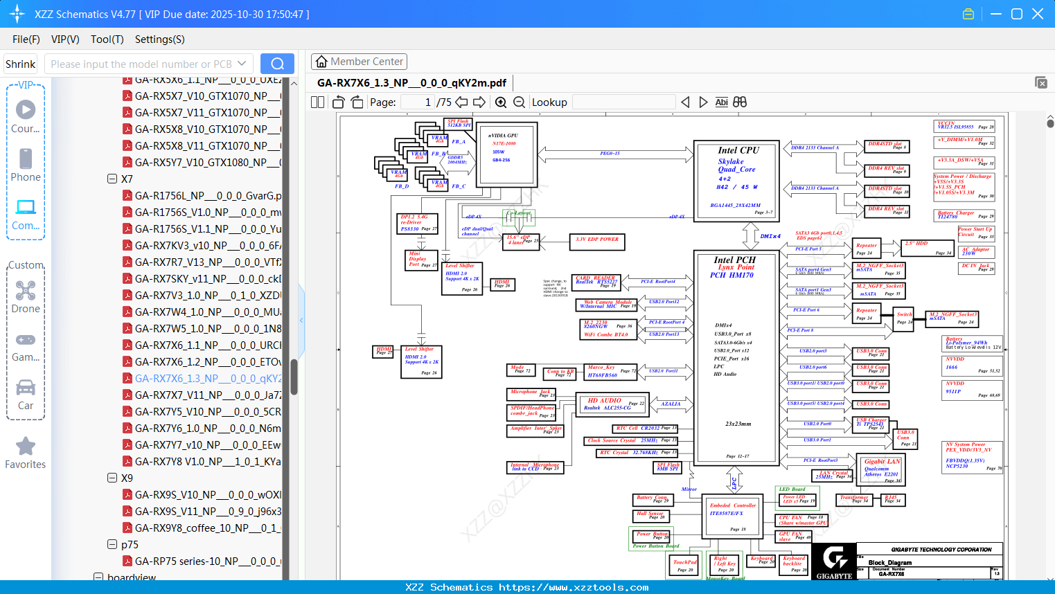
Laptop Gigabyte GA-RX7X6_1.3_NP_0_0_0_qKY2m
Laptop Gigabyte GA-RP35X6_V11_NP_0_0_0_X3hNR
Laptop Gigabyte GA-R3556K-R100_0_0
Laptop Gigabyte GC-PADCAR3_1.1_NP_0_0_0_4kATs
Laptop Gigabyte GA-RP35W3-R100_0_0
Laptop Gigabyte GA-RX4W6-GA-RX4W7-R11_0_0_0_486t3
Laptop Gigabyte GA-RP34W3-GA-RP34W4-R120_1_0
Laptop Gigabyte GA-P2542G-R11_1_0_1_fYz01
Laptop Gigabyte GA-RP65Y9_V12_NP_0_3_0_W1LPK
Laptop Gigabyte GA-S1185_1.1_NP_0_0_0_qn3H1
Laptop Gigabyte GA-R3456R-R100_0_0
Reply list
Interested in Becoming a Local Reseller
our software has passed Windows security certification,If some other security software misreports, please add to trust or temporarily close it.


