XZZ Schematics
Download XZZ Schematics
Download New V5.0.3
Get a free 3-day trial! Download the installer and register to start using it now!
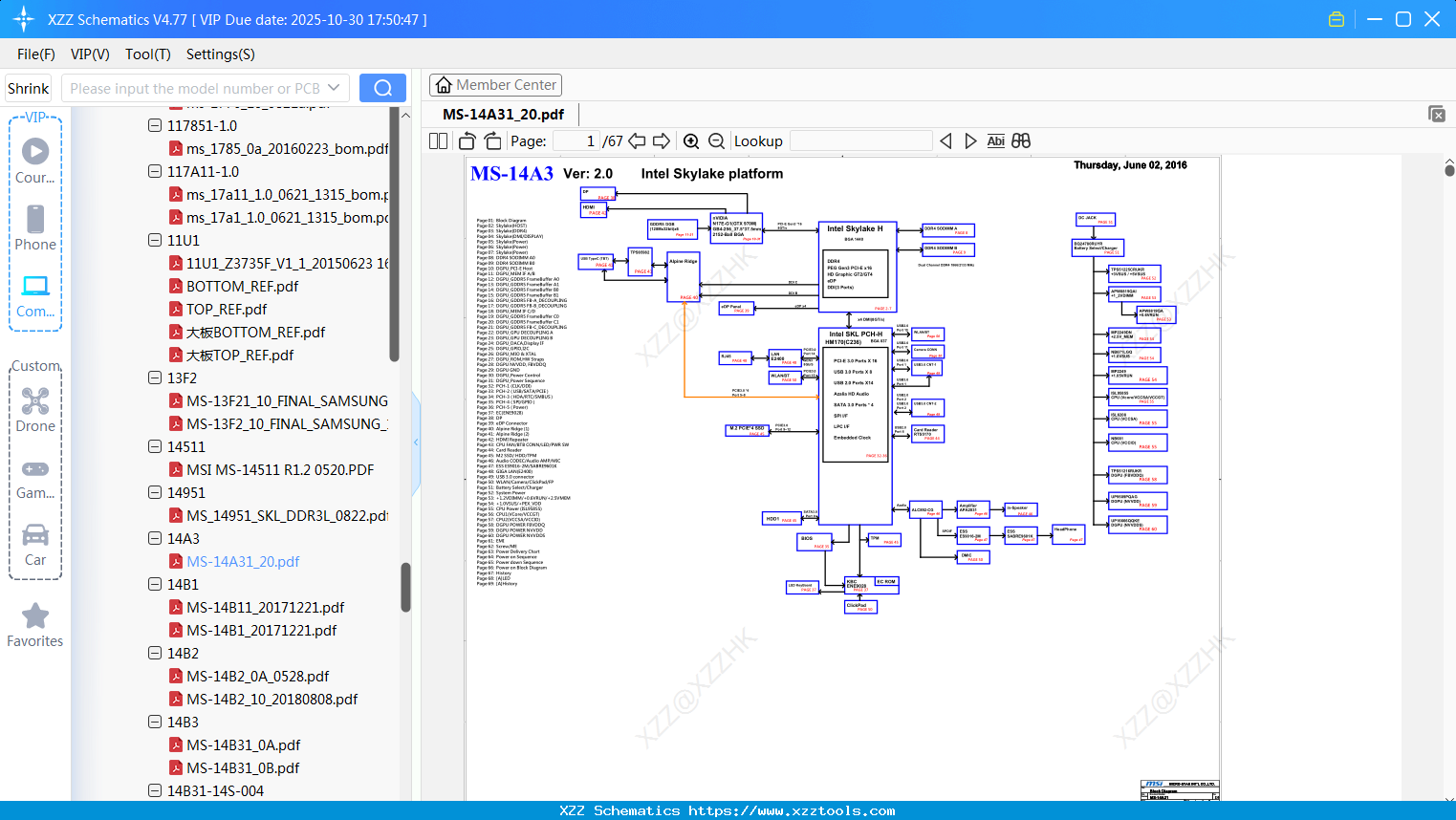
Laptop MSI MS-14A31_20
Laptop MSI N0141-11
Laptop MSI MS-16H21-0A
Laptop MSI 117094-T021_Z3770D-V1_1_top
Laptop MSI MS-1358_10
Laptop MSI MS-16P61_10_BOM_20180127
Laptop MSI N0141-0C
Laptop MSI Ms-16jc_ms-179c_0a_20160725a
Laptop MSI GX640 MS-16561 Ver0A
Laptop MSI MS-16JA_0B_KBL_U_DDR4_N17P_G0 G
Laptop MSI Ms_16gj_10_0803
Reply list
Interested in Becoming a Local Reseller
our software has passed Windows security certification,If some other security software misreports, please add to trust or temporarily close it.


