XZZ Schematics
Download XZZ Schematics
Download New V5.0.6
Get a free 3-day trial! Download the installer and register to start using it now!
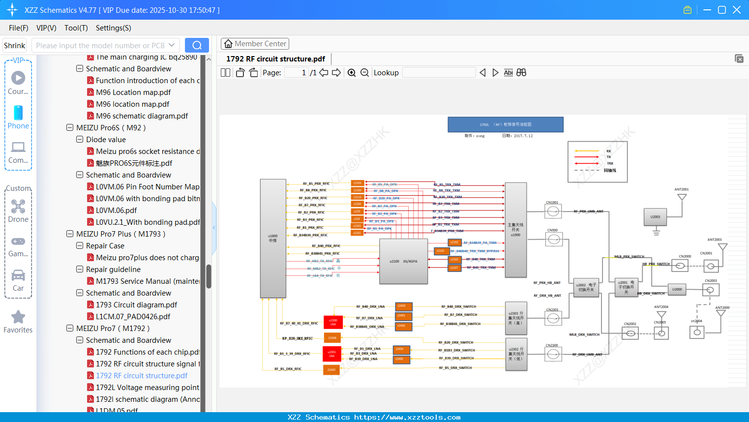
Meizu 1792 RF Circuit Structure
Meizu W0FI.03 Location Map
Meizu A02 Calibration Failure Case Analysis (1)
Meizu USB Drawing Of Small Board Number
Meizu MA01 Location Map
Meizu Z170_WI5KB1B3-1-Tag Map (small Board)
Meizu L91-re-burning-guide-3e937200e6
Meizu 96092_1_14M15_20160905
Meizu 16X L1KM1.0 PCB Layer
Meizu M1926 Maintenance Manual
Meizu W0FW.04 Principle
Reply list
Interested in Becoming a Local Reseller
our software has passed Windows security certification,If some other security software misreports, please add to trust or temporarily close it.


