XZZ Schematics
Fix Your Phone Fast – – Simple, Reliable, and Useful!
Download XZZ Schematics Download New V5.0.3
Get a free 3-day trial! Download the installer and register to start using it now!
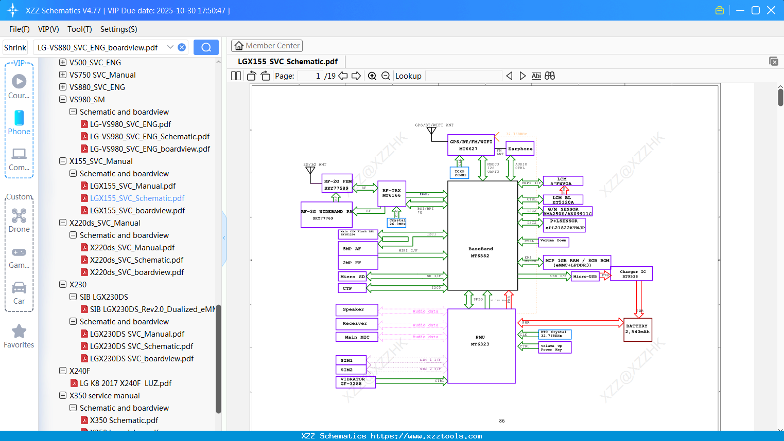
XZZ » Update » LGX155_SVC_Schematic

LGX155_SVC_Schematic

Reply list
default   Hot   Positive sequence   Reverse order 2025-11-26 19:40:58  0 87 

Reply:LGX155_SVC_Schematic

Interested in Becoming a Local Reseller
our software has passed Windows security certification,If some other security software misreports, please add to trust or temporarily close it.