XZZ Schematics
Download XZZ Schematics
Download New V5.0.6
Get a free 3-day trial! Download the installer and register to start using it now!
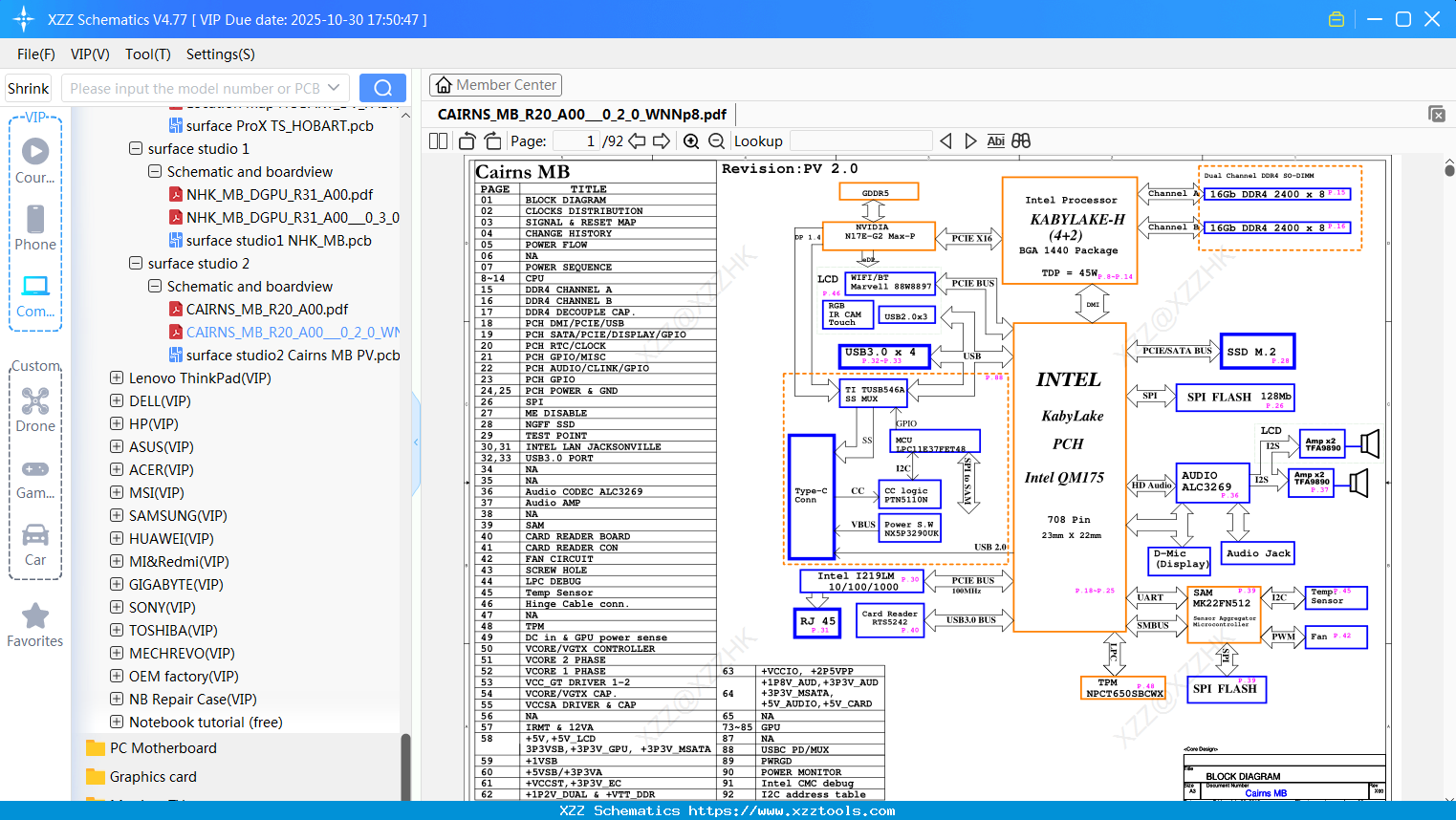
Laptop Surface CAIRNS_MB_R20_A00___0_2_0_WNNp8
Laptop Surface PRO8 Catania_MB_WIFI_R21位置图
Laptop Surface Pro7+ 电路图BAYSIDE_WIFI_RSSD_MB_DV_RETAIL_V10_N
Laptop Microsoft Surface Pro 5 Laptop Does Not Power On
Laptop Surface Gauntlet 经验总结
Laptop Surface EV1_ZBDIO_07FEB2017_1446
Laptop Surface PRO8 Catania_MB_LTE_R21位置图
Laptop Surface Cambria_FabG___0_0_0_5gUL8
Laptop Surface Laptop4 BAG_O_DV_RETAIL_202011231600
Laptop Surface LACEY_Circuit Diagram
Laptop Surface NHK_MB_DGPU_R31_A00___0_3_0_5897Q
Reply list
Interested in Becoming a Local Reseller
our software has passed Windows security certification,If some other security software misreports, please add to trust or temporarily close it.


