XZZ Schematics
Download XZZ Schematics
Download New V5.0.6
Get a free 3-day trial! Download the installer and register to start using it now!
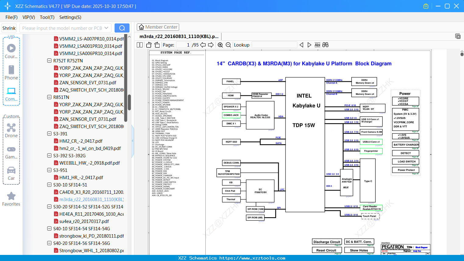
Laptop ACER M3rda_r22_20160831_1110(KBL)
Laptop ACER Slinky_kbl-1_17893-1
Laptop ACER EH7L1_LS_H783PR10_LID.B_190325
Laptop C5v01_la-e891pr1a_20170330a_acer
Laptop ACER LS-H502pr02-1650 HS_B-20190312
Laptop ACER USB BOARD -(405NRK)-AS7560-AS7560G-55-RKJ02.001
Laptop ACER LS-8941PR10_20120411
Laptop ACER Z8H GSENSOR BOARD 20200108A
Laptop Storm_12223-1_R-1_0625_ACER_ASPIRE_S7-391
Laptop ACER ST5DB
Laptop JE50-SB_ACER ASPIRE 5560 5560G 91.4M701.001
Reply list
Interested in Becoming a Local Reseller
our software has passed Windows security certification,If some other security software misreports, please add to trust or temporarily close it.


