XZZ Schematics
Download XZZ Schematics
Download New V5.0.6
Get a free 3-day trial! Download the installer and register to start using it now!
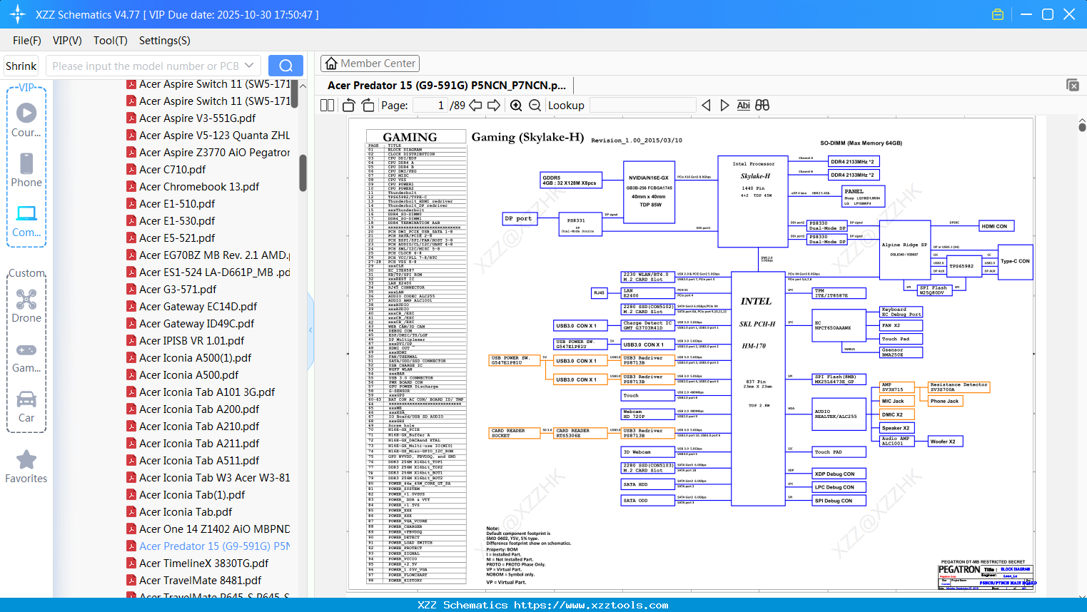
Laptop Acer Predator 15 (G9-591G) P5NCN_P7NCN
Laptop ACER Nami_CZ (ZRZ) DA0ZRZMB6D0 (MB Board)
Laptop ACER LS-H802PR1A_HDD Board(DIS Only)_20190415
Laptop ACER Aspire 1500 (Wistron Gannet)
Laptop Acer 475g Does Not Trigger Maintenance Due To Broken Bridge
Laptop ACER Dazzle_HW_mb_hsw_ult-3a-reve-0408
Laptop ACER Bruce(Ely)_Blue(Eelko)_USB_schematic_1228a
Laptop ACER E5-772_-1M Schematic
Laptop Bf348_Compal_LA-B981P-DIS__Acer_Aspire_E5-511
Laptop ACER Dell G3 3579 Laptop Cannot Be Charged For Maintenance
Laptop ACER Bruce(ZAE)_Blue(ZAF)_MB_Schematic
Reply list
Interested in Becoming a Local Reseller
our software has passed Windows security certification,If some other security software misreports, please add to trust or temporarily close it.


