XZZ Schematics
Download XZZ Schematics
Download New V5.0.6
Get a free 3-day trial! Download the installer and register to start using it now!
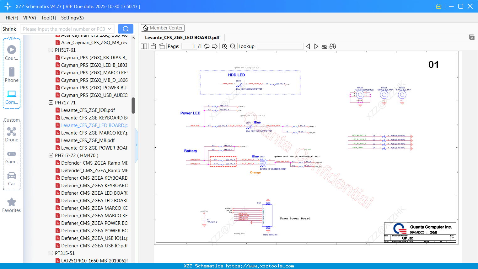
Laptop ACER Levante_CFS_ZGE_LED BOARD
Laptop ACER Aspire 3935 - WISTRON SM30 - REV SA
Laptop DA0ZQFMB6F0 Acer Aspire ES1-432
Laptop ACER URANUS_KLS_-2_170313
Laptop ACER Aspire 4740 4745 5740 5745
Laptop ACER BA70_SL_Schematics_PD_20151022
Laptop ACER Floris_Yebisu_NB8511_NB8512_UB_V4_FINAL
Laptop ACER Dorado_R2.0_20190305B
Laptop Acer Aspire 5943
Laptop LA-9532P Acer Aspire E1-532
Laptop ACER Newgate_15205_GDDR3_MP
Reply list
Interested in Becoming a Local Reseller
our software has passed Windows security certification,If some other security software misreports, please add to trust or temporarily close it.


