XZZ Schematics
Download XZZ Schematics
Download New V5.0.6
Get a free 3-day trial! Download the installer and register to start using it now!
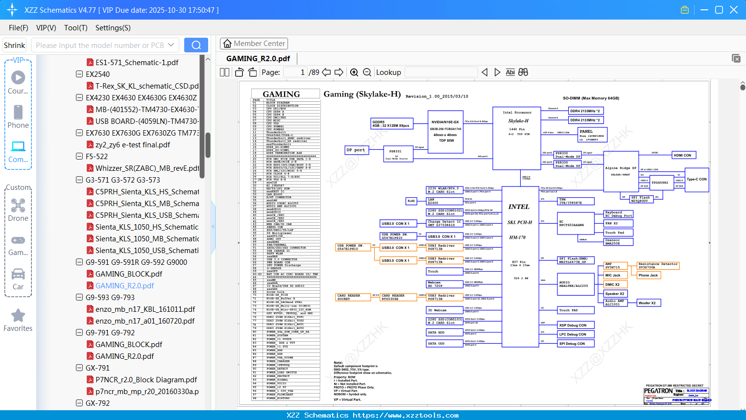
Laptop ACER GAMING_R2.0
Laptop C5PRH_Hall Sensor Board_LS-E921PR10_0302_ACER CSD
Laptop ACER Aspire V5-132P (Wistron Angel-CY)
Laptop ACER Lepus(ZHX)_MB_RAMP_SCHEMATICS
Laptop ACER LA-H782PR1A_MB(UMA)_20190513a
Laptop WOODY_KBL-3M_20170927_for Acer Csd
Laptop Acer Aspire E5-511 A5WAM LA-B981P-DIS
Laptop LA-B702P Acer Aspire E5-572
Laptop AMD 单桥 FCH Acer Aspire 7250 - Pegatron AAB70 Rev.2.0 (JD= RT8239 =JC) ANX3110 JC ED (DJ- DJ= RT8202)_795LA
Laptop ACER ZHR_CROS_LEDB_EVT_0507
Laptop ACER Bruce(Ely)_Blue(Eelko)_MB_schematic_0109A
Reply list
Interested in Becoming a Local Reseller
our software has passed Windows security certification,If some other security software misreports, please add to trust or temporarily close it.


