XZZ Schematics
Download XZZ Schematics
Download New V5.0.3
Get a free 3-day trial! Download the installer and register to start using it now!
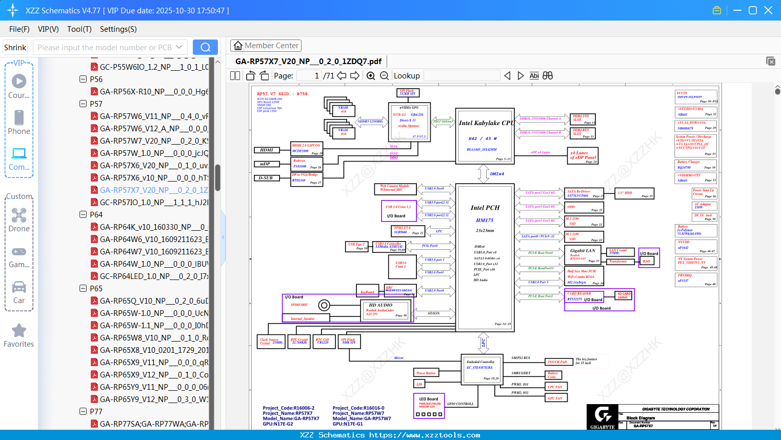
Laptop Gigabyte GA-RP57X7_V20_NP_0_2_0_1ZDQ7
Laptop Gigabyte GA-RX7R7_V13_NP_0_0_0_VTfXs
Laptop Gigabyte GA-RP37W5-R1010_2_0
Laptop Gigabyte GA-RP65X9-R12_6_0_6_2BETY
Laptop Gigabyte GA-RP77SA;GA-RP77WA;GA-RP77XA;GA-RP77YA-10_NP_0_5_0_xIGCZ
Laptop Gigabyte GC-2542IO_GC-2542LED_3.1_NP_0_4_0_7U8RT
Laptop Gigabyte GA-1082-R12-B_4_0_4_dfcLL
Laptop Gigabyte RX5X8-R10_13_0_13_igl5b
Laptop Gigabyte GA-RP35X5-GA-RP35W5-R1010_0_0
Laptop Gigabyte GA-R3456G-R130_0_0
Laptop Gigabyte 3756-bot_0_0_0_FHa8l
Reply list
Interested in Becoming a Local Reseller
our software has passed Windows security certification,If some other security software misreports, please add to trust or temporarily close it.


