XZZ Schematics
Fix Your Phone Fast – – Simple, Reliable, and Useful!
Download XZZ Schematics Download New V5.0.3
Get a free 3-day trial! Download the installer and register to start using it now!
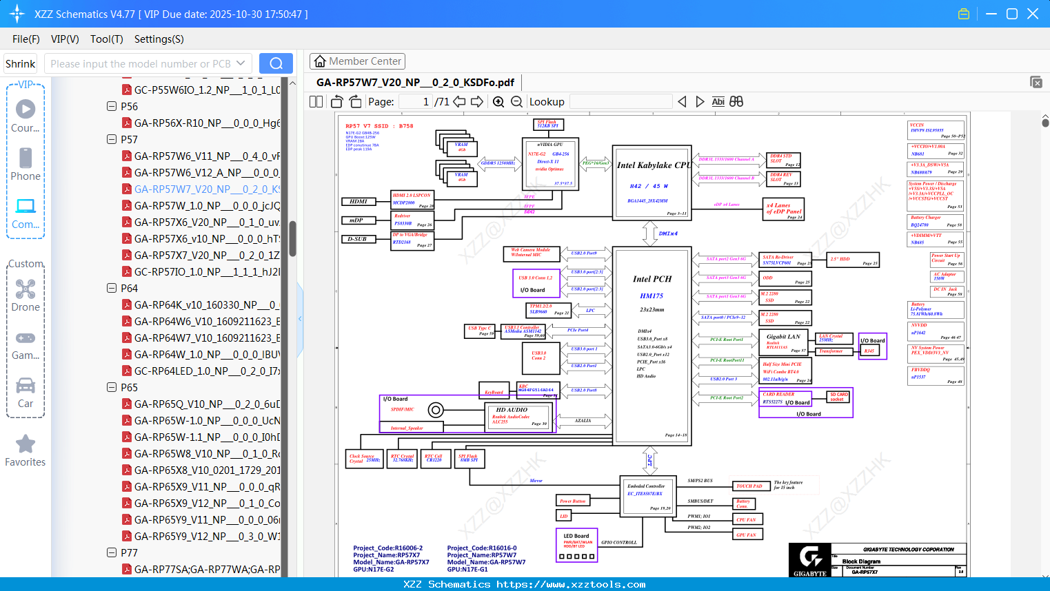
XZZ » Update » Laptop Gigabyte GA-RP57W7_V20_NP_0_2_0_KSDFo

Laptop Gigabyte GA-RP57W7_V20_NP_0_2_0_KSDFo

Reply list
default   Hot   Positive sequence   Reverse order 2025-10-05 17:08:09  0 58 

Reply:Laptop Gigabyte GA-RP57W7_V20_NP_0_2_0_KSDFo

Interested in Becoming a Local Reseller
our software has passed Windows security certification,If some other security software misreports, please add to trust or temporarily close it.