XZZ Schematics
Fix Your Phone Fast – – Simple, Reliable, and Useful!
Download XZZ Schematics Download New V5.0.3
Get a free 3-day trial! Download the installer and register to start using it now!
XZZ » Update » Laptop Gigabyte GA-RX7X7_V11_NP_0_0_0_Ja7Z4

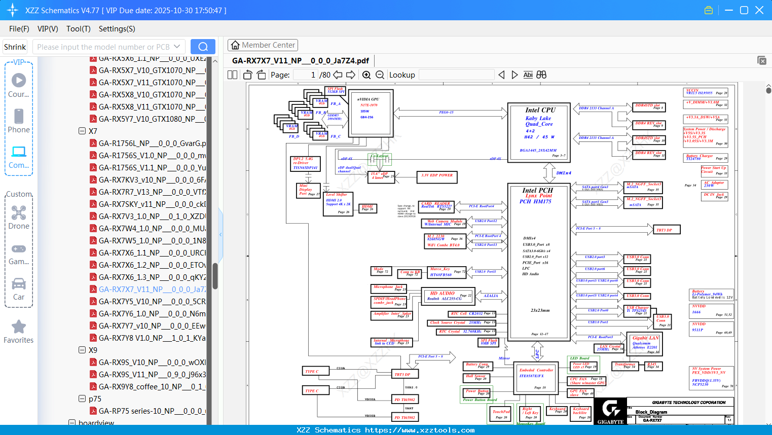
Laptop Gigabyte GA-RX7X7_V11_NP_0_0_0_Ja7Z4

Reply list
default   Hot   Positive sequence   Reverse order 2025-10-05 17:52:44  0 56 

Reply:Laptop Gigabyte GA-RX7X7_V11_NP_0_0_0_Ja7Z4

Interested in Becoming a Local Reseller
our software has passed Windows security certification,If some other security software misreports, please add to trust or temporarily close it.